Architecture
How config becomes a running API
Monorise uses a small build step to turn entity configs into runnable handlers.
monorise.config.ts + entity configs → monorise dev/build (CLI) → .monorise/config.ts + handle.ts → SST stackmonorise.config.tspoints to your entity config directory and optional custom routes (Hono).- The CLI writes
.monorise/handle.tswhich exports Lambda handlers used by SST (API + processors + replication).
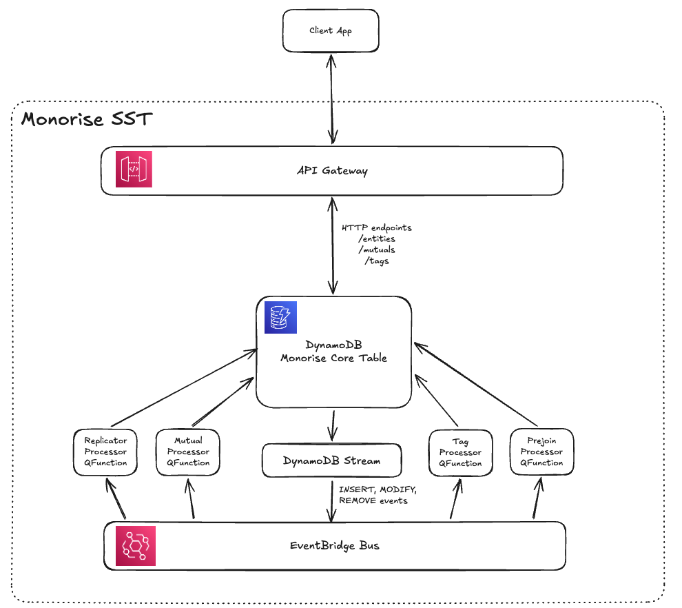
SST infrastructure
The MonoriseCore SST construct provisions the full runtime infrastructure on AWS:

The architecture consists of:
- API Gateway — routes HTTP requests to the Hono Lambda handler
- DynamoDB single table — stores all entities, mutuals, tags, and unique fields
- EventBridge bus — publishes entity lifecycle events (created, updated, mutual processed)
- Processors — SQS-backed Lambda functions that react to events and maintain denormalized data
- DynamoDB Stream — triggers the replication processor to keep denormalized copies in sync
QFunction (processor pattern)
Each processor (mutual, tag, prejoin) uses the QFunction pattern — an SQS queue paired with a Lambda function, a Dead Letter Queue for failed messages, and a CloudWatch alarm that notifies via Slack when messages land in the DLQ:

The flow:
- Events arrive in the SQS queue from EventBridge
- Lambda processes the message (e.g., syncs mutual records, recalculates tags)
- If processing fails, the message moves to the DLQ after retry exhaustion
- A CloudWatch Alarm fires when the DLQ depth exceeds 0
- The alarm sends a notification to Slack (if
slackWebhookis configured)
Failed messages can be redriven from the DLQ once the issue is resolved.
Key behaviors
- Mutual processor: creates/updates/removes relationship items in both directions with conditional checks and locking.
- Tag processor: calculates tag diffs and syncs tag items.
- Prejoin processor: walks configured relationship paths and publishes derived mutual updates.
- Replication processor: keeps denormalized copies aligned via stream updates (uses replication indexes).
API reference
The default Hono API exposes the following routes under /core. All entity routes are validated by entityTypeCheck middleware, and mutual routes by mutualTypeCheck middleware.
Entity endpoints
| Method | Route | Description |
|---|---|---|
GET | /entity/:entityType | List entities (paginated, ?limit=20&query=...) |
POST | /entity/:entityType | Create entity |
GET | /entity/:entityType/unique/:field/:value | Get entity by unique field |
GET | /entity/:entityType/:entityId | Get entity by ID |
PUT | /entity/:entityType/:entityId | Upsert entity (full replacement) |
PATCH | /entity/:entityType/:entityId | Update entity (partial); supports optional $where conditions |
DELETE | /entity/:entityType/:entityId | Delete entity |
POST | /entity/:entityType/:entityId/adjust | Atomic numeric adjustment (body: { field: delta }) |
Mutual endpoints
| Method | Route | Description |
|---|---|---|
GET | /mutual/:byEntityType/:byEntityId/:entityType | List mutuals (entities related to a given entity) |
POST | /mutual/:byEntityType/:byEntityId/:entityType/:entityId | Create mutual relationship |
GET | /mutual/:byEntityType/:byEntityId/:entityType/:entityId | Get specific mutual |
PATCH | /mutual/:byEntityType/:byEntityId/:entityType/:entityId | Update mutual data |
DELETE | /mutual/:byEntityType/:byEntityId/:entityType/:entityId | Delete mutual relationship |
Tag endpoints
| Method | Route | Description |
|---|---|---|
GET | /tag/:entityType/:tagName | Query tagged entities (?group=...&start=...&end=...) |
Custom routes can be mounted under /core/app/* via customRoutes in your monorise config.
Conditional updates ($where)
Use $where in PATCH /core/entity/:entityType/:entityId when updates should only apply if current values match your preconditions. Monorise compiles this to a DynamoDB ConditionExpression and executes it atomically in one write.
Without $where (existing behavior):
{
"status": "confirmed"
}With $where:
{
"status": "confirmed",
"confirmedAt": "2026-04-13T00:00:00.000Z",
"$where": {
"status": { "$eq": "pending" },
"retryCount": { "$lt": 3 }
}
}Shorthand equality is supported:
{
"status": "confirmed",
"$where": {
"status": "pending"
}
}All $where clauses are combined with AND.
Supported operators:
| Operator | Meaning |
|---|---|
$eq | Equals |
$ne | Not equals |
$gt | Greater than |
$lt | Less than |
$gte | Greater than or equal |
$lte | Less than or equal |
$exists | Field exists / does not exist |
$beginsWith | String prefix match |
Response behavior for PATCH:
200 OK: update applied409 CONFLICT:$whereprecondition failed (CONDITIONAL_CHECK_FAILED)- in conditional mode, this also includes missing entities
404 NOT_FOUND: entity missing in non-conditional mode400 BAD_REQUEST: validation errors and unique-value conflicts
Compatibility notes:
- Existing PATCH clients continue to work unchanged (no
$whererequired). - Top-level
$whereis reserved for conditional update semantics.
Data layout cheat sheet
| Access pattern | Key structure |
|---|---|
| Entity metadata | PK = <entityType>#<entityId>, SK = #METADATA# |
| Entity list | PK = LIST#<entityType>, SK = <entityType>#<entityId> |
| Mutual records | MUTUAL#<id> item + two directional lookups |
| Tag records | PK = TAG#<entityType>#<tagName>[#group], SK = <sortValue?>#<entityType>#<entityId> |
| Unique fields | PK = UNIQUE#<field>#<value>, SK = <entityType> |
The replication indexes (R1PK/R2PK) support fast updates of denormalized items when entity data changes.
